İlk İş Deneyimi

Kaydır

Giriş - Gelişme - ...

2018 yılında çalışmaya başladığım Intech Mühendislik Otomasyon firmasında, araya pandemi sürecinin de girmesiyle, uzun süre çalışma imkanı buldum. Bu süreçte kendimi hem teknik hem de sosyal anlamda geliştirmeye gayret ettim. İşe başladığımda birkaç alanda boş pozisyon olduğu için elektrik pano montajı, PLC programlama, HMI tasarımı, proje çizimi, robotik programlama, sosyal medya yönetimi ve pazarlama gibi çeşitli alanlarda görev alma fırsatım oldu. Ayrıca, bu süreçte fiyat tekliflerinin hazırlanması, revize edilmesi ve düzenlenmesi için bir de masaüstü uygulaması geliştirdim.

Image
Resim.1 - Teklif programından bir ekran görüntüsü

Sizlere biraz o dönemde beni en çok tatmin eden ve teslim ettiğimde işi bitirmenin gururunu iliklerime kadar hissettiğim bir projeden bahsetmek istiyorum.

Image
Resim.2 - Bardak su termoform makinesi

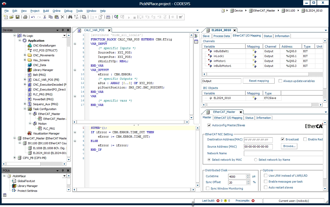
Isıtma, şekil verme, doldurma, yapıştırma, çekme ve kesme olmak üzere 6 istasyondan oluşan makine 3 servo ve 2 asenkron motor içeriyordu. PLC, uzak IO ve sürücüler arasında EtherCAT üzerinden haberleşme sağlandı ve yazılım Codesys ile ST programlama dili kullanılarak hazırlandı.

Image
Resim.3 - Codesys uygulaması ekran görüntüsü

Bu makineye kadar yazılım tarafında çalıştığım projeler daha basit uygulamalar olmasına rağmen bu çalışmayı bana vererek güvenlerini arkamda hissettiren abilerime de teşekkür etmeden geçemeyeceğim.

Image
Resim.4 - Makine başından bir kesit

Haftalarca makinenin orası neden çalışmıyor, burası neden çalışmıyor diye geçirdiğim günler inanılmaz yorucu olsa da, makineyi çalışır halde görmek tüm yorgunluklarımı unutturdu. Bi dahaki projede daha büyük işler başarmak azmiyle çalışmaya devam...